SMS Test Solutions

Overview
Short Message Service (SMS) is a text messaging service available through a mobile phone, web, or other wireless communication systems, using standardized communication protocols that allow the exchange of short text messages between two subscribers. Most SMS messages are mobile-to-mobile text messages; however, the standard supports other types of broadcast messaging as well.
GL offers solutions to test and monitor SMS services on Wireless networks.
GL offers SMS test solutions from within the wireless infrastructure, as well as End-to-End SMS Testing. GL’s applications that facilitates Short Message Service (SMS) Send/Receive across various network interfaces such as LTE, IMS, UMTS, GSM, CAP, and MAP. In testing end to end, a “smartphone app” is commanded to send or receive SMS messages and record results such as pass or fail. These results are conveyed to a database that can be easily accessed by any browser.
SMS Testing from within the Wireless Infrastructure
SMS Simulation Using MAPS™
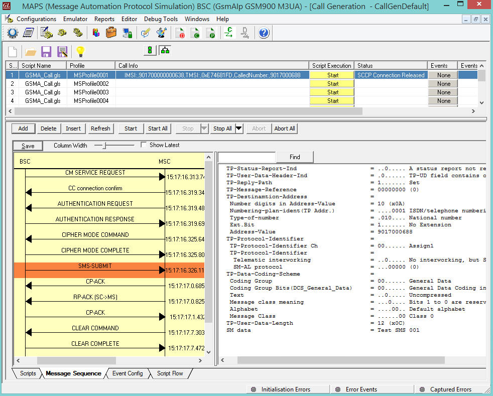
GL’s multi-purpose emulation platform called MAPS™ (Message Automation and Protocol Simulation) has the ability to push / pull Short Messages over the network as if sent by thousands of mobile phones (SMS-MO and SMS-MT). Supported interfaces include - GSM A (TDM/IP), GSM Abis (TDM/IP), MAP (TDM/IP), CAP (TDM/IP), UMTS IuCS-IuH (TDM/IP), LTE S1, LTE SGs, SIP, Diameter, and IMS..
Following are the possible scenarios for SMS testing-
- Testing SMS over IMS network simulating IP-SM-GW (IP Short Message Gateway)
- Testing SMS "falls back" to 3G or 2G networks from LTE using Circuit switched fall-back (CSFB) technology to complete delivery
- Supports SMS and Instant Messaging using MSRP media protocol over IP network
- Mobile Originating SMS from multiple UEs (roaming and non-roaming) towards network using MAP (Mobile Application Protocol)
- Mobile Terminating SMS from the network towards UEs (roaming and non-roaming) using MAP (Mobile Application Protocol)
- Testing SMS over active voice call to same or different UEs
- Testing Online and Offline charging of MO-SMS and MT-SMS using CAP (Camel Application Protocol)
In LTE (packet-based all-IP) networks, the circuit switched SMS service is handled adopting Circuit switched fall-back (CSFB) technology or using IP-SM-GW over IMS network. When an LTE device is used to place a voice call or send SMS, the device "falls back" to the 3G or 2G network over SGs interface to complete the call or to deliver the SMS. MAPS™ simulates SGs Application Part (SGsAP) protocol messages between the Mobility Management Entity (MME) in the EPS and the Visitor Location Register (VLR). The SGs association is only applicable to UEs with CS Fall-back capability activated.
In SMS over IMS communication, SMS is encapsulated in a SIP message and carried over IMS core network to SMSC. For transmitting large messages IMS supports session-based messaging using SIP MSRP protocol (Message Session Relay Protocol) over TCP transport. GL’s enhanced MAPS™ SIPemulator supports simulation of sessions-mode Instant Messaging (IM) over SIP using MSRP protocol, conforming with RFC 4975/4976 standard. Also, GL’s MAPS™ SIP IMS emulator can emulate functions of an IP-SM-GW network element in order to push or pull SMS from LTE-EPC to SMSC over IP/IMS network.
For complete information, refer to signaling-and-traffic-simulator.html
SMS Monitoring (TDM, and IP)
GL offers SMS monitoring tools- Protocol Analyzers Probes for TDM/SONET-SDH, and PacketScan™ Analyzer Probe for IP, that allow users to capture both Mobile Originating (MO) and Mobile Terminating (MT) short messages and further analyze using the advanced features within the analyzers. The test tools support capturing and monitoring live signaling and traffic over TDM, ATM, and IP. All results and call records can be sent to a central database for data retention.
GL’s NetSurveyorWeb™, a web-based client facilitates display of all these call data records, view call graphs for each call, and the flexibility to filter based on the mobile number (NOI) or words of interest (WOI).
Almost all traffic can be captured and decoded for troubleshooting network problems. In case of SMS traffic, the monitoring probes can report -
- SMS Data Encoding Scheme - supports English as well as different local languages (Basic Latin, Arabic, Devanagari, Myanmar)
- SM Data - provides SMS data in Hex decimal format
- Call statistics and graph reports number of active/completed SMS calls, Type of Call (e.g. SMS/Location Update/Authentication/Speech Call), IMSI/TMSI associated with each call, and number of SMS in different languages
- Traffic Analyzer (or the PDA) processes the captured frames or packets, identifies, and segregates calls based on signaling and traffic parameters.
- Traffic Analyzer (or the PDA) also allows you to define auto-actions such as saving call to a file, extracting Fax from calls, recording audio to a file, sending an email, posting alert summary, viewing custom calls in summary view, and export Call Detail Records in CSV file format to central database.
- Send SMS alerts for alarms to the specified Mobile Number
- Graph display for total SMS received for a specified duration of time
- Graph display for total SMS received from 5 different links for a selected time duration
- Priority can be set to these filtered records of interest - as high, low or medium. These filtered calls will be available for a quick view as Processed Calls.
- Number of Interest (NOI) are the filtered calls based on calling /called number.
- Word of Interest (WOI) are the filtered SMS calls
Supported Interfaces
By mimicking real-world customer behaviour in lab environments, our solutions allow mobile operators and equipment manufacturers to verify their wireless networks before deployment. In other words, one can setup a virtual real-time network simulating all the network elements using “MAPS 2G 3G 4G Wireless Lab Suite”. The test suite supports simulation of 2G, 3G, and 4G entities and connecting interfaces.
Below table summarizes the SMS test capabilities across various interfaces for monitoring, troubleshooting and simulation -
| Interfaces | Entities | Required Applications (Simulation & Monitoring) | Screenshots |
| SMS over IMS | IP-SM-GW, SMSC | MAPS™ SIP IMS (PKS127) MAPS™ MAPIP (PKS132) |
SMS Services over IMS Network |
| LTE SGs (CSFB) |
MME, MSC | MAPS™ SGs (PKV146) PacketScan™ + LTE (PKV100, PKV107, PKV108) NetSurveyorWeb (PKV169/PKV170) | SMS over SGs - Typical Call Flow SMS delivery from SC to MSC Node (IP) |
| UMTS IuCS UMTS IuH |
RNC, MSC eNodeB, MSC |
MAPS™ UMTS (PKS160) PacketScan™ + UMTS (PKV100, PKV103, PKV109) NetSurveyorWeb (PKV169/PKV170) |
Mobile Originating (MO) and Terminating (MT) SMS Call Flow - UMTS IuCS SMS Delivery from RNC to MSC Node (IP) Receive SMS on MSC Node (IP) |
| CAMEL
(SMS Service) |
gsmSSF, gsmSCF | MAPS™ CAMEL (PKS151) PacketScan™ |
Camel SMS Services
SMS service from gsmSSF to gsmSCF (IP) Receive SMS from gsmSCF to gsmSSF |
| MAP - C, D, E Interfaces over IP | MSC, SMSC | MAPS™ MAPIP (PKS132) PacketScan™ + SS7 (PKV100, PKV103, PKV109) NetSurveyorWeb (PKV169/PKV170) |
MO and MT SMS procedure between MSC and SMSC SMS delivery from MSC to SMSC Node (IP) Receive SMS on SMSC Node (IP) |
| MAP- C, D, E Interfaces over TDM | MSC, SMSC | MAPS™ MAP (XX694) SS7 Protocol Analyzer (XX120) Offline SS7 Analyzer (OLV120) NetSurveyorWeb (PKV170) |
SMS delivery from MSC to SMSC Node (TDM) Receive SMS on SMSC Node(TDM) |
| GSM A over TDM |
BSC, MSC | MAPS™ GSM A (XX692) GSM Protocol Analyzer (XX150) Offline GSM Analyzer (OLV150) NetSurveyorWeb (PKV170) |
Typical MO SMS Procedure - GSM A Typical MT SMS Procedure - GSM A SMS Delivery from BSC to MSC Node SMS Delivery from BSC to MSC Node (TDM) SMS Monitoring over GSM A IP - PacketScan™ SMS Monitoring over GSM A (TDM) NetSurveyorWeb SMS KPIs |
| GSM A over IP |
BSC, MSC | MAPS™ GSM AoIP (PKS137) PacketScan™ + GSM (PKV100, PKV103, PKV109) NetSurveyorWeb (PKV169/PKV170) |
|
| GSM A-bis over TDM | BTS, BSC | MAPS™ GSM Abis (XX693) TRAU Protocol Analyzer (XX152) Offline TRAU Analyzer (OLV153) GSM Protocol Analyzer (XX150) Offline GSM Analyzer (OLV150) NetSurveyorWeb (PKV170) |
Typical MO SMS Call Flow - GSM Abis Typical MT SMS Call Flow - GSM Abis SMS Delivery from BTS to BSC Node (TDM) Receive SMS on BSC Node (TDM) NetSurveyorWeb SMS KPIs |
| GSM A-bis over IP | BTS, BSC | MAPS™ GSM Abis (PKS134) PacketScan™ + GSM (PKV100, PKV103, PKV109) NetSurveyorWeb (PKV169/PKV170) |
SMS Delivery from BTS to BSC Node (IP) Receive SMS at BSC Node (IP) NetSurveyorWeb SMS KPIs |
End-to-End SMS Testing using VQuad™

GL’s Mobile Device Controller application and "mobile apps" installed on smartphones.
While testing mobile devices, VQuad™ remotely accesses Android/Apple iPhone/Tablet devices for initiating the test and retrieving the results.
Both automated remote testing and manual testing are available on the mobile device using Android or Apple apps that are available freely for download.
SMS test statistics are available for Mobile devices as well as the Wired Internet connection of the PC (Wired, WiFi, Broadband (3G or 4G), LTE). All test results (NetTest related Statistics, and Result View) are automatically relayed to a Central Database where they are accessed via a simple WEB Browser/Viewer - WebViewer™.
For complete information, refer to Automated Data Testing webpage.
Resources
Note: PCs which include GL hardware/software require Intel or AMD processors for compliance.
| Item No. | Description |
| MAPS™ - SMS Test Solutions | |
|---|---|
| PKS146 | MAPS™ LTE SGs Emulator |
| PKS127 | MAPS™ IMS Emulator |
| PKS120 PKS112 | MAPS™ SIP Emulator Message Session Relay Protocol for MAPS-SIP |
| PKS160 | MAPS™ UMTS-IuCS and UMTS-IuH |
| PKS137 | MAPS™ GSM A over IP Emulator |
| PKS132 | MAPS™ MAP Protocol Emulation over IP |
| PKS151 | MAPS™ CAMEL IP Emulator |
| XX696 | MAPS™ CAP Emulator (TDM) |
| XX692 | GSM A Interface Emulator (TDM) |
| XX693 | MAPS™ GSM Abis Interface Emulator (TDM) |
| XX649 | MAPS™ MAP Emulator (TDM) |
| SMS Monitoring | |
| PKV100 | PacketScan™ in VoIP (MAP, IuCS, GSMA, GSM Abis, IuPS, IMS etc) |
| PKV101 | PacketScan™- Offline |
| PKV103 | IP Based GSM and UMTS Analyzer (Optional with PacketScan™ ) |
| PKV109 | Offline IP Based GSM and UMTS Analyzer (Optional with PacketScan™) |
| XX150 | GSM Abis, GSMA protocol Analyzer in TDM |
| OLV150 | Offline T1 or E1 GSM Protocol Analyzer |
| XX151 | GSM Motorola Mobis option |
| PKV170 | NetsurveyorWeb™ (Perpetual License, Unlimited Users/Nodes) – Includes Oracle 11g Standard Edition One and Standard Server-Grade Computing Platform |
| PKV169 | NetsurveyorWeb™ Lite - Probe Level WebServer, PacketScan™, and Oracle 11g Express Edition; |
| VQuad™ - SMS Test Solutions | |
| VQT010 | VQuad™ Software (Stand Alone) |
| VQT040 | WebViewer™ |
| VQT601 | Mobile Device Controller (MDC) Software |
| VQT600 | VQuad™ NetTest Data Server Solution (Requires annual license renewal to remain functional) |

