IP Multimedia Subsystem (IMS) Emulator
Emulate multiple UEs and IMS core elements using Session Initiation Protocol (SIP) to package voice, video, data, fixed, and mobile services on a single platform to users
Request a Demo / Quote BrochureOverview
Internet Protocol (IP) Multimedia Subsystem, popularly known as "IMS", is built on Session Initiation Protocol (SIP) to further support packaging of voice, video, data, fixed, and mobile services on a single platform to users. It provides a unique convergence platform for different types of networks – whether it is mobile, satellite, broadband, cable and fixed networks, with the goal of building an efficient interoperating network.
GL’s MAPS™ IMS test suite provide a full-fledged network environment that enables users to test their applications, devices, and services prior to deployment on a real-time network. It can emulate all or specific elements within IMS network infrastructure using simple ready-to-use testbed setups.
The application is available as:
- MAPS™ IMS Protocol Emulator (Item # PKS127)
The network architecture shown above outlines the IMS Core Network elements which can be simulated using GL's MAPS™ IMS test tool.
MAPS™ IMS test suite can emulate multiple UEs and IMS core elements such as P-CSCF, I-CSCF, S-CSCF, PCRF, MGCF and IP-SM-GW which provides the IMS core network. With the help of mobile phones, and other emulated wireless networks, the VoLTE or VoNR lab can be operated in real-time for making VoLTE or 5G New Radio, SMS calls and also for interworking with PSTN and VoIP networks.
Few of the IMS network entities and their functionalities are:
- P-CSCF – Receives requests from UE and then serves the request or forwards it to other servers
- A SIP proxy
- First point of contact for the IMS terminal
- Discovers its P-CSCF
- Locates I-CSCF for the user
- Provides subscriber authentication
- I-CSCF – Acts as contact point in the operator’s network
- Forwards SIP request or response to the S-CSCF
- Used for SIP functions such as Registration
- S-CSCF – Maintains sessions for the registered users
- Central node of the signaling plane
- Handles SIP registrations, routing services, enforces the policy
- IP-SM-GW (IP Short Message Gateway) –
- Network element provides the interconnection between GSM-UMTS network and LTE-EPC network for sending and receiving SMS.
MAPS™ can be used to emulate all of the interfaces listed above in an IMS network. A single MAPS™ can act as more than one entity at a time and generating required messages in the network.
MAPS™ IMS Emulator includes ready-to-use scripts, as per IETF specification. The test scripts include general messaging and call flow scenarios for multimedia call session setup and control over IP networks. Reports are logged in for pass/fail test scenarios. Test cases verify conformance of user equipments (UEs), proxies, registrar and redirect server functionalities.
The application gives the users the unlimited ability to edit protocol specific messages and control scenarios (message sequences). "Message sequences" are generated through scripts. "Messages" are created using message templates.
GL’s IMS Protocol Analyzer within PacketScan™- All IP Protocol Analyzer is capable of real-time capturing, decoding and analyzing SIP signaling and RTP media for live systems as well as the Diameter signaling used for accessing subscriber data and charging data on IMS networks.
Features
- Emulates P-CSCF, I-CSCF, S-CSCF, PCRF, HSS, BGCF, MGCF and IP-SM-GW elements in LTE IMS network supporting Cx/Dx, Rx, Gx, Gm, Mw, SGi, Mi, and Mj interfaces
- Emulate 5G interfaces such as Unified Data Management Function (UDM), Policy Control Function (PCF), Application Function (AF)
- Emulate multiple UEs
- Supports both signaling and traffic simulation (RTP from simulated UE's and GTP from Real UE's) between any two IMS nodes
- Supports emulation of core network, access network, roaming architecture, interworking with other networks
- Supports generation and verification of CS domain traffic over LTE-IMS or 5G - IMS, including VoLTE (Voice), VoNR, and SMS services
- Complete IMS lab for End to End test solution
- Test environment allows user to test each IMS network elements independently using single interface simulation or multi interface simulation
- Any of the network element within the lab environment can be replaced by DUT (Device Under Test) to test particular node working
- Integrate IMS core network easily with 5G, 4G, 3G, 2G or any PSTN networks to test any call scenario using remote MAPS™
- Build customized call scenarios as MAPS™ provides complete script-based solution
- Test any applications and services using IMS core network
- Remote control/monitor all the interwork interfaces and elements using Remote MAPS™ application
- Cost effective solution
Supported Protocols Standards
| Supported Protocols | Standard /Specification Used |
| SIP | RFC 3261 |
| SIP Extensions | RFC 3262 - Reliability of Provisional Responses in the Session Initiation Protocol (SIP) RFC 3311 - The Session Initiation Protocol (SIP) UPDATE Method RFC 3455 - Private Header (P-Header) Extensions to the Session Initiation Protocol (SIP) for the 3rd-Generation Partnership Project (3GPP) RFC 3515 - The Session Initiation Protocol (SIP) Refer Method RFC 3310 - HTTP/SIP Digest Authentication Using Authentication and Key Agreement (AKA) RFC 3263 - Session Initiation Protocol (SIP): Locating SIP Servers |
| Diameter | RFC 3588 - Diameter Base Protocol S6a, S6d, S13 - 3GPP TS 29.272 V10.3.0 Rx - 3GGP TS 29214-b10 Cx/Dx - 3GPP TS 29.228 & TS29.229 Gx - 3GPP TS 29.212 & TS 23.203 |
IMS Call Emulation
GL's MAPS™ IMS supports emulation of all the nodes to achieve an end-to-end call emulation over LTE - IMS or 5G New Radio – IMS network. A Voice over LTE or Voice over New Radio call can happen within the same network or between 2 different service providers.
The following are the possible call scenarios which are supported using MAPS™ IMS emulator:
- IMS Registration from Visited Network
- Mobile induced deregistration - SIP
- Voice call between Roaming or Non-Roaming users within the same network or across the network
- Call from IMS to PSTN
- SMS Call from IMS (4G) to UMTS (2G/3G)
- Registration and IMS call with Signaling Compression
Call between UEs in different networks
The following network is an illustration of a Call simulation from Non Roaming User to another Non Roaming User across different LTE – IMS Network (UE1 in ATT network to UE2 in Verizon network).

End-to-end Call from Non Roaming User to Non Roaming User Across the Network
As depicted in the above network architecture, each node in the LTE-IMS network can be configured and controlled testing can be performed using a single Remote MAPS™ Server.
The Remote MAPS™ Server feature within MAPS™, is a client server module, designed for multi-node, multi-interface simulation. In IMS network, MAPS™ can be configured to simulate multiple nodes situated at various locations, which can be controlled using a single Remote Client GUI. The client application connects to the server and remotely accesses the MAPS™ functionalities simulating the configured nodes. The client communicates with the remote MAPS™ Server via the Listener running at the server location.

Remote MAPS™ Server Configuration
A single remote MAPS™ server can configure and test each node in the LTE-IMS network as shown above.
UE1 in ATT network and UE2 in Verizon network
Below message sequence shows the Registration flow at S-CSCF which handles SIP Registrations and routing services for ATT Network. S-CSCF is a multi-interface interacting with I-CSCF and HSS.

Registration at S-CSCF of ATT Network
Below Call flow at I-CSCF finds the S-CSCF of Verizon Network serving UE2 by contacting the HSS and routing the request to required S-CSCF. I-CSCF is a multi-interface interacting with S-CSCF of ATT Network, HSS and S-CSCF of Verizon Network.

Call at one of the IMS core elements (I-CSCF of Verizon Network)
The following networks shows other various call scenarios supported by MAPS™ SIP IMS
SMS Call from IMS to UMTS (2G/3G) Network
GL's MAPS™ SIP IMS emulator can emulate functions of an IP-SM-GW network element in order to push or pull SMS from LTE-EPC to SMSC over IP/IMS network.
SMS Call over LTE Procedure
In SMS over IMS communication, SMS is encapsulated in a SIP message and carried over IMS core network to SMSC. The IP Short Messaging Gateway (IP-SM-GW) network element provides the interconnection between GSM-UMTS network and LTE-EPC network for sending and receiving SMS.
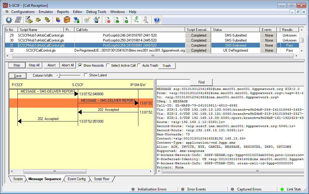
The below screenshots depicts the call flow for transmission of encapsulated SMS messages over LTE via IMS elements.
Resources
Note: PCs which include GL hardware/software require Intel or AMD processors for compliance.
Please Note: The XX in the Item No. refers to the hardware platform, listed at the bottom of the Buyer's Guide, which the software will be running on. Therefore, XX can either be ETA or EEA (Octal/Quad Boards), PTA or PEA (tProbe Units), XUT or XUE (Dual PCIe Express) depending upon the hardware.
| Item No. | Product Description |
| PKS127 | MAPS™ IMS Emulator |






