MAPS™ Diameter Protocol Emulator
Emulation of Diameter protocol for S6a, S6d, S13, S13’, Cx/Dx, Gx, Gy, Rf, Ro, Rx, Sh, SLg, SLh, and Zh interfaces supporting Authentication, Authorization and Accounting (AAA) framework for all next generation fixed and mobile IP- based networks (IMS, LTE).
Request a Demo / Quote BrochureOverview
MAPS™ Diameter can emulate S6a, S6d, S13, S13’, Cx/Dx, Gx, Gy, Rf, Ro, Rx, Sh, SLg, SLh, and Zh interfaces and LTE IMS network elements such as Mobility Management Entity (MME), Home Subscriber Server (HSS), Equipment Identity Register (EIR), and Serving GPRS Support Node (SGSN), Application Server (AS), Serving Call State Control Function (SCSCF), Policy and Charging Rules Function (PCRF), Policy and Charging Enforcement Function (PCEF), Charging Trigger Function (CTF), Packet Data Network Gateway (PDN GW), Online Charging System (OCS), Application Function (AF), Call Session Control Function (CSCF), Bootstrapping Server Functionality (BSF), and Gateway Mobile Location Center (GMLC). This active emulation framework empowers users to thoroughly test and analyze the behavior of these network nodes and their interactions.
MAPS™ Diameter is enhanced to simulate Location Service (LCS) based SLh and SLg interfaces between the GMLC <-> HSS and GMLC <->MME defined for the Control Plane as per 3GPP TS 23.271 specifications.
The application supports both SCTP (Stream Control Transmission) and TCP (Transmission Control Protocol) transport protocol layers for PSTN signaling messages over IP networks. MAPS™ Diameter also supports TCP/TLS (Transport Layer Security) for the secured information transfer.
MAPS™ Diameter Emulator includes powerful utilities like Message Editor, Script Editor, and Profile Editor which allow new scenarios to be created or existing scenarios to be modified using Diameter messages and parameters. "Message sequences" are generated through scripts. "Messages" are created using message templates. These features give the users the unlimited ability to edit messages on supported interfaces to support various procedures listed below.
MAPS™ also supports End-to-End 4G LTE Communications Network Lab with all components to simulate E-UTRAN, EPC (Evolved Packet Core) and IMS, allowing complete testing of the LTE-IMS network.
Real-Time Applications:
- Emulate up to thousands of Smartphones (UEs) powering up and down
- Authenticate and confirm security procedures
- Temporary addressing management for mobility and security
- Supports real-time applications of location-based services, providing up-to-date information for vehicle tracking, stolen assets tracking, temperature monitoring, traffic services, and emergency services
GL also provides a GUI based All-IP PacketScan Analyzer for on-line capture and decode of the Diameter signaling in real-time both during tests and as a stand-alone tracer for live systems.
Main Features
- Supports emulation of real-time LTE network using “MAPS 4G Wireless Lab Suite”
- Allows users to configure MAPS™ Diameter emulator as MME, HSS, PCRF, PCEF, CSCF, SGSN, PDN GW, EIR, AF, BSF, and AS entities to emulate a variety of interfaces such as S6a, S6d, S13, S13’, Cx/Dx, Gx, Gy, Rf, Ro, Rx, Sh, SLg, SLh, and Zh
- Supports simulation of Location Services (LCS) based SLh and SLg interfaces between the GMLC <-> HSS and GMLC <->MME entities
- User-friendly GUI generates hundreds of UE Signaling for load testing over SCTP/TCP Layers
- Users can apply impairments to messages in the emulator to emulate error conditions
- Supports customizing call flows and message templates using the Script Editor and Message Editor
- Supports scripted call generation and automated call reception
- Provides a protocol trace with full message decoding and graphical ladder diagrams, with time stamps, for visualizing call flows
- Software architecture is script-based and protocol independent
- During call generation, the emulator provides call statistics along with associated captured events and error events
- Supports Command Line Interface (CLI) based on a client-server model, allowing users to control all features through Python APIs
- Support for TCP/TLS for secured information transfer
- Additional licenses for the software allow users to modify messages on its interfaces, supporting different procedures:
- S6a interface - Location Management, Subscriber Data Handling, Authentication, Fault Recovery, and Notification procedures
- S13/S13' interface - Mobile Equipment Identity Check procedure
- CxDx interface – Server and User Authentication procedures
- Gx interface - IP-CAN Session Establishment and Modification procedures
- Gy/Ro interface - Online Credit Control procedure
- Rf interface - Offline Charging procedure
- Rx interface - Initial Provisioning, Modification of Session Information and AF Session Termination procedures
- Sh interface - User Data Handling (User-Data-Update, Subscriber-Notification, User-Data-Pull) procedures
- SLg interface - Subscriber Location procedures
- SLh interface - Location Service Routing Information procedures
- Zh interface - Bootstrapping procedure
Supported Protocols Standards
Diameter Protocol Stack
| Supported Protocols | Standard / Specification Used |
|---|---|
| Diameter | IETF RFC 3588 S6a, S6d, S13 - 3GPP TS 29.272 V10.3.0 Rx - 3GGP TS 29214-b10 Cx/Dx - 3GPP TS 29.228 & TS29.229 Gx - 3GPP TS 29.212 & TS 23.203 Sh - 3GGP TS 29.328 & TS 29.329 Gy/Ro (DCCA)- 3GGP TS 32.225, 3GPP TS 32.299 and IETFRFC 4006 Rf - 3GGP TS 32.225, 3GPP TS 32.299 3GPP TS 29.061 SLg - 3GPP TS 29.172 SLh - 3GPP TS 29.173 Zh - 3GPP TS 29.109 |
| SCTP | RFC 4960 |
| TCP | RFC793 |
| TLS | RFC 5246 |
S6a Interface
The S6a interface enables the transfer of subscriber related data between the MME and the HSS
MAPS™ Diameter at the MME end initiates the following S6a interface procedures:
- initiates the Authentication procedure by sending Authentication-Information-Request message
- initiates the Update Location procedure by sending Update-Location-Request message
- initiates the Purge UE procedure by sending Purge-UE-Request message
Rx/Gx Interface
The following illustrates the Authentication Authorization (AA) procedure in Diameter Rx interface and Gx interface:
The MAPS™ Diameter simulates 3GPP AAA (Authentication Authorization Procedure) call control messages between the AF and PCRF nodes. Supported procedures in Rx interface are - AA-Request/Answer, Re-Auth-Request/Answer, Abort-Session-Request/Answer, Session-Termination-Request/Answer, Subscription to Notification of Signaling Path Status, Access Network Charging Information Notification, Reporting Access Network Information, and Provisioning of AF Signaling Flow Information.
S13/S13' Interface
The following illustrates the ME (Mobile Equipment) Identity Check procedure in Diameter S13 interface:
The Mobile Equipment Identity Check Procedure is used between the MME and the EIR to check the Mobile Equipment's identity status (e.g. to check that it has not been stolen, or, to verify that it does not have faults).
This procedure is mapped to the following commands in the Diameter application -
- ME-Identity-Check-Request (ECR) Command
- ME-Identity-Check-Answer (ECA) Command
Testing CTF and OCS in Gy/Ro interface
Both Gy and Ro interfaces define procedures for online charging in IMS & LTE networks. Ro interface is between IMS entity (CSCF) and Online Charging System (OCS) & Gy interface is between the PCEF (e.g., PDN GW) and the OCS.
The PCEF node in LTE network, and CSCF node in IMS network perform the role of a Charging Trigger Function (CTF) entity to issue charging events to an Online Charging System (OCS). The charging events can be immediate (IEC), event-based (ECUR), or session-based (SCUR). An Online Charging System (OCS), is a functional architecture that provides support for all three levels (service level, subsystem level, and bearer level) of online charging as depicted in the image below.
As provided in the figure below, MAPS™ Diameter can be configured as CTF or OCS, while the other acting as the DUT in the network. If MAPS™ Diameter is configured as CTF, it tests the DUT (OCS) by initiating the messages towards OCS.
Similarly, if MAPS™ Diameter is configured as OCS, it tests the DUT (CTF) by receiving the requests from CTF and sending responses back to the CTF (DUT).
MAPS™ configured as CTF in GY/RO interface (Session Based Charging)
Session Based Charging is a credit-control process that makes use of several interrogations: the first (INITIAL_REQUEST), a possible intermediate (UPDATE_REQUEST), and the final (TERMINATION_REQUEST). The first interrogation is used to reserve money from the user’s account and to initiate the process. The intermediate interrogations may be needed to request new quota while the service is being rendered. The final interrogation is used to exit the process.
The MAPS™ Diameter as CTF initiates a call by sending a CCR (Credit Control Request) message to the test the OCS. The CCA (Credit Control Answer) response message received back from the DUT (OCS) can be verified as shown in the message sequence window below.
MAPS™ configured as OCS in GY/Ro interface (Event Based Charging)
Event Based Charging is a one-time event process used when there is no need to maintain any state in the Diameter credit-control server; for example, enquiring about the price of the service. The use of a one-time event implies that the user has been authenticated and authorized beforehand.
In CTF testing, MAPS™ Diameter is loaded with a set of inbuilt scripts to handle the incoming messages. MAPS™ Diameter acts as OCS and sends response to the one-time event based charging request as shown in the message sequence window below.
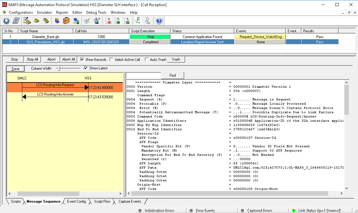
SLh Interface (Location Service)
The following call flow illustrates the Location Service Routing Info procedure over Diameter based SLh interface between GMLC and HSS entities:
SLg Interface (Location Service)
The following call flow illustrates the Provide Subscriber Location and Subscriber Location Report procedures over Diameter based SLg interface between GMLC and MME entities:
- Provide Subscriber Location - The Provide Subscriber Location operation is used by GMLC to request the location of a target UE from the MME
- Subscriber Location Report - Subscriber Location Report operation is used by MME or SGSN to provide the location of a target UE to GMLC when a request for location has been implicitly issued.
Sh interface
Method of communication between the AS (Application Server) function and the HSS (Home Subscriber Server), AS uses the Sh interface in two basic ways:
- To query or update a user's data stored on the HSS
- To subscribe to and receive notifications when a user's data changes on the HSS
The following illustrates the procedure in Diameter Sh interface:
CxDx Interface
The Diameter Cx and Dx interfaces are the reference points for interactions between Home Subscriber Server (HSS) and Interrogating Call Session Control Function (I-CSCF) or Serving Call Session Control Function (S-CSCF).
Serving-CSCF (S-CSCF) is always located in the home network. It is the central node of the signaling plane and performs session control as well. S-CSCF uses Diameter Cx and Dx interfaces to the HSS to download and upload user profiles, it has no local storage of the user. All requisite information will be loaded from the HSS.
Interrogating-CSCF (I-CSCF) is an another function located at the edge of an administrative domain. I-CSCF queries the HSS using the Diameter Cx interface to retrieve the user location and then routes the SIP request to its assigned S-CSCF.
Server-Assignment-Request (SAR): The Diameter client in a SIP server sends Server-Assignment-Request command to the Diameter server to indicate the completion of the authentication process and to request that the Diameter server store the URI of the SIP server that is currently serving the user. The main functions of the Diameter SAR command are to inform the Diameter server of the URI of the SIP server allocated to the user, and to store or clear it from the Diameter server.
Server-Assignment-Answer (SAA): The Diameter server sends Server Assignment Answer command in response to a previously received Diameter Server-Assignment-Request (SAR) command. The response may include the user profile or part of it, if requested.
User-Authentication-Request (UAR): The Diameter client in a SIP server sends User Authentication Request command to the Diameter server to request authorization for the SIP User Agent to route a SIP REGISTER request. Because the SIP REGISTER request implicitly carries a permission to bind an AOR to a contact address, the Diameter client uses the Diameter UAR as a first authorization request towards the Diameter server to authorize the registration.
User-Authentication-Answer (UAA): The Diameter server sends User-Authentication-Answer command in response to a previously received Diameter User-Authorization-Request (UAR) command. The Diameter server indicates the result of the requested registration authorization.
The Rf interface connects the Charging Trigger Function (CTF) and the Charging Data Function (CDF). It is used for offline charging based on the Diameter protocol.
Two main Diameter messages are exchanged over this interface:
- Accounting Request (ACR): Sent by the CTF (in network elements) to the CDF to report subscriber usage, such as session start, stop, or data volume
- Accounting Answer (ACA): Sent by the CDF in response to the ACR to acknowledge receipt and indicate the processing status
The Zh interface is a logical interface in the 3GPP architecture that enables communication between the Bootstrapping Server Function (BSF) and the Home Subscriber Server (HSS). It is used to support Generic Bootstrapping Architecture (GBA) procedures for
The Zh interface is based on the Diameter protocol and carries authentication-related messages:
- Multimedia Authentication Request (MAR): Sent by the BSF to the HSS to obtain authentication vectors
- Multimedia Authentication Answer (MAA): Sent by the HSS to the BSF in response, providing the requested authentication vectors
Through these exchanges, the Zh interface allows the BSF to authenticate subscribers and derive key material that can be used by application functions for secure service access.
Resources
| Item No. | Description |
| PKS139 | MAPS™ Diameter Emulator |
| PK1390 | MAPS™ Diameter CxDx Interface Emulator (requires PKS139) |
| PK1391 | MAPS™ Diameter Gx Interface Emulator (requires PKS139) |
| PK1392 | MAPS™ Diameter Gy Interface Emulator (requires PKS139) |
| PK1393 | MAPS™ Diameter Rf Interface Emulator (requires PKS139) |
| PK1394 | MAPS™ Diameter Ro Interface Emulator (requires PKS139) |
| PK1395 | MAPS™ Diameter Rx Interface Emulator (requires PKS139) |
| PK1396 | MAPS™ Diameter Sh Interface Emulator (requires PKS139) |
| PK1397 | MAPS™ Diameter SLg Interface Emulator (requires PKS139) |
| PK1398 | MAPS™ Diameter SLh Interface Emulator (requires PKS139) |
| PK1399 | MAPS™ Diameter Zh Interface Emulator (requires PKS139) |
| PKS140 | MAPS™ LTE S1 Emulator |
| PKS141 | MAPS™ LTE X2-AP Emulator |
| PKS142 | MAPS™ LTE eGTP Emulator |
| PKS146 | MAPS™ SGs Interface Emulation |
| GTP Mobile Traffic Options | |
|---|---|
| ETH100 | PacketCheck™ |
| ETH101 | Mobile Traffic Core – GTP |
| ETH102 | Mobile Traffic Core - Gateway |
| ETH103 | Mobile Traffic Core - Gb Interface |
| Item No. | MAPS™ for Wireless Network |
| PKS140 | MAPS™ LTE S1 Emulator |
| PKS142 | MAPS™ LTE eGTP (S3, S4, S5, S8, S10, S11 & S16) Emulator |
| PKS141 | MAPS™ LTE X2 AP Emulator |
| Item No. | MAPS™ for IP Network |
| PKS122 PKS123 |
MAPS™ MEGACO Emulator MAPS™ MEGACO Conformance Test Suite (Test Scripts) |
| PKS124 | MAPS™ MGCP Protocol Emulation with Conformance Test Suite |
| Item No. | RTP Traffic Options |
| PKS102 | RTP Soft Core (additional) |
| PKS103 | RTP IuUP Softcore |
| PKS200 PKS202 PKS203 PKS204 PKS205 PKS206 |
RTP Pass Through Fax Emulation Fax Port Licences - 2 Fax Ports, RO Fax Port Licences - 8 Fax Ports, RO Fax Port Licences - 30 Fax Ports, RO Fax Port Licences - 60 Fax Ports, RO Fax Port Licences - 120 Fax Ports, RO |
| PKS211 | T.38 Fax Simulation |
| PKS107 | RTP EUROCAE ED-137B |
| PKS108 | RTP Voice Quality Measurements |
| PKS109 | MAPS™ High Density RTP Generator |
| PKS111 | MAPS™ Remote Controller |
| PKS170 | CLI Support for MAPS™ |
| PKS106 | RTP Video Traffic Generation |
| PCD103 | Optional Codec - AMR - Narrowband (requires additional license) |
| PCD104 | Optional Codec - EVRC (requires additional license) |
| PCD105 | Optional Codec - EVRC-B (requires additional license) |
| PCD106 | Optional Codec - EVRC-C (requires additional license) |
| PCD107 | Optional Codec - AMR - Wideband (requires additional license) |
| PCD108 | Optional Codec - EVS (requires additional license) |
| PCD109 | Optional Codec - Opus (requires additional license) |
| Item No. | Related Software |
| XX120 | SS7 Analyzer Software |
| OLV120 | Offline/ Remote SS7 Analyzer Software |
| XX100 | ISDN Analyzer Software |
| OLV100 | Offline/ Remote ISDN Analyzer Software |
| XX150 | T1 or E1 Real-time GSM Protocol Analyzer |
| OLV150 | Offline T1 or E1 GSM Protocol Analyzer |
| XX165 | T1 or E1 Real-time UMTS Protocol Analyzer |
| PKV100 | PacketScan™ (Online and Offline) |
| PKV120 | PacketScan™ HD w/4 x 1GigE |
| PKV120p | PacketScan™ HD w/4 x 1GigE - Portable |
| PKV122 | PacketScan™ HD w/2 x 10GigE |
| PKV122p | PacketScan™ HD w/2 x 10 GigE - Portable |



































