Overview
Recent advances in Air Traffic Management over IP network has opened up both opportunities for providing better services, and challenges to ensure reliability, and performance. Among many other solutions for testing Air Traffic Control network, GL offers MAPS™ ED-137 Radio which can simulate Air-Ground calls (as per EUROCAE ED137_1B: Radio, and ED137_1C: Radio) calls.
MAPS™ ED-137 Radio simulates the functions of Controller Working Position (CWP) and Ground Radio Station – GRS (or Radio Media Gateway - RMG) entities in Air-to-Ground radio calls and generates bulk calls (load testing) on the network supporting both ED-137B Volume 1 Radio and ED-137C Volume 1 Radio versions. Supports transmission and detection of various RTP audio traffic such as real-time audio, voice file, digits, single tone and dual tones. The MAPS™ profile editor feature allows users to easily configure multiple CWPs and GRS profiles, allowing to simulate multiple CWP and GRS entities. Each simulated radio will have similar capabilities and its own set of parameters like Contact address, Radio type, Frequency-Id, and Permitted user list which can be configured in the profiles.
GL tools for signaling emulation and voice quality testing offer an end-to-end test solution for testing connections from the radio interfaces to the Controller Working Position (CWP). GL’s Air Traffic Management Solution also includes MAPS™ ED-137 Recorder Emulators and MAPS™ ED-137 Telephone Emulators.
GL also provides a GUI based PacketScan - All IP Traffic Analyzer for online capture and decode of the signaling in real time both during tests and as a stand-alone tracer for live systems.
GL's MAPS™ ED-137B Radio Emulator Connects to Live Romasta Radio!
At the recently held World ATM Congress event in Madrid, Spain, the GL's MAPS™ ED-137 Radio Emulator capability was showcased. It was connected to a Rohde & Schwarz radio located in Romania with the help of the Romanian Air Traffic Services Administration Staff (Romatsa). This radio is responsible for a certain sector of the Romanian airspace. The ED-137B connection was made, with the GL's MAPS™ Radio emulator in 'RX Only' mode. Any airplane communication (squelch break) from an airplane in that sector was heard by our tool. We were also monitoring this connection with GL's PacketScan™ which was able to show (in real-time) all of the voice and packet characteristics of this connection. Visitors seemed particularly interested in the real time Waveform viewer and MOS/Jitter etc. value measurements.
Main Features
| Signaling and Traffic Simulation | 
 
 
 | 
| Traffic | 
 | 
| Applications | 
 | 
Single End Terminal Simulation
Air-Ground call simulation (as per ED137_1B: Radio)
A typical ED-137 Radio Call between CWP and GRS entities in Air-to-Ground call at one of the peer-end is as shown below.
 
 MAPS™ ED-137 Radio can be configured as CWP for placing calls, and can also be configured as GRS to receive calls, thus simulating outgoing and incoming messages in Air-to-Ground call.

MAPS™ ED-137 Radio configured as GRS and CWP nodes in the network
Once a call is established between the two terminals ‘KeepAlive’ messages are exchanged between the terminals. Many other Events can be applied at CWP/GRS on an ongoing call such as PTT priority handling, Send Re-Invites,, Apply Time Delay in msec, Start/Stop sending RTP Audio/R2S-Keepalives, Start/Stop Impairments, Receive Traffic (i.e. record to file, detect digits/tones), Update Signal Quality Information, Radio Remote Control signal, and Playback the call on PC speaker.
- Supports Normal/emergency radio sessions, all PTT Types and Radio call types
- Supports all SIP Methods, Headers and mandatory/optional SDP attributes defined in ED-137/1B
- Easy to operate PTT on/off, SQUELCH on/off, PTT Summation on/off, PTT Mute on/off etc., on the session
Multiple Radio Simulation
MAPS™ ED-137 Radio allows users to simulate multiple Radios in a single instance of MAPS. Users can simulate up to 500 Radios (with unique IP addresses) in one system and each simulated Radio will have its own set of parameters defined in XML based configuration files. Each simulated Radio is a logically separated Radio with similar capabilities.
Configuration of Radio Profiles
ED137_Radio_GRS_Profiles is an XML configuration file that includes a set of multiple sub-profiles. These files allow configuring multiple radios with unique set of parameters for each radio such as Contact address, Address of Record, RTP IP Address, Radio type, Frequency-ID, and Permitted user list.
 
   Multiple Radio Profile Configuration
Colour codes are used to sort and group all related calls and make it easier to visually distinguish calls belonging to a particular Radio.
 
  Sorting and Grouping Calls
IP Spoofing
spoofing feature allows multiple CWPs/Radios to be simulated using unique IP address from a single system. User specified IP addresses in Profile will be created as virtual IP addresses on the NIC interface used by the system.
Linked Session Management
The Linked Session functionality provides to the GRS endpoint the opportunity to detect all SIP sessions coming from the same user but from different equipment (i.e. different IP Address) to guarantee higher service availability.
GRS can identify the calls coming with same User part in ‘From Address’ but with different IP/host address and with 'ls-pl' SDP parameter included within the SIP headers. It will treat the linked sessions as one single logical session to radio.
The linked session functionality enables the GRS endpoint to support handling of redundant connections between VCS endpoint and GRS endpoint for all types of connections.
 
  Linked Session Management Scenario
Simulation of Dynamic Delay Compensation Messages
 (RMM and MAM)
                    Enhanced MAPS™ ED-137B Radio adds Dynamic Delay Compensation as an additional feature in which specific RTP extension block used to introduce varying delay values at GRS in lab environment without actually making the real-time measurements.
Once the Air-to-Ground call is established, CWP can send Dynamic Delay Compensation messages such as RMM to GRS. GRS replies with MAM. Message for each RMM received.
MAPS™ uses only relative time to calculate delay. After receiving the MAM message from GRS, delay is calculated and displayed in the message sequence graph along with RMM and MAM messages, as shown in the below image.
 
                      MAPS™ CWP Sending RMM message
Radio Receiver Multicast Operation
In Multicast mode operation, multiple CWPs can send request to have multicast session with GRS to receive multicast RTP packets from GRS. CWP sends an INVITE request with SDP body containing multicast group address and TTL value to GRS. The GRS which supports multicast will extract the multicast address from SDP body in INVITE and starts sending the R2S/RTP packets to this multicast address. CWPs will send Internet Group Management Protocol (IGMP) join request to join the group and start receiving the multicast RTP packets. The router or switch with multicast feature will manage the subscription to multicast group and forwards the RTP packets received from GRS to all members of the group. The below image depicts the process.

Selective Calling (SELCAL) Tone Transmission
SELCAL is a signaling method used to alert the aircraft crew members selectively to an incoming message from a ground station. The CWP endpoints simulated by MAPS™ ED-137 Radio supports sending SELCAL tones to GRS using the SIP INFO method. SELCAL tone defined in CWP profile will be sent in the body of INFO message as shown in below image. GRS replies with ‘200 OK’ message to INFO request and sends Normal PTT_ON confirmation with PTT-ID=63 in RTP downstream header to CWP.
PTT-ID=63 is reserved for SELCAL tone transmission at GRS. PTT priorities are handled at GRS as per ED137C for this transmission

Simulates Non-VoIP Source PTT keying
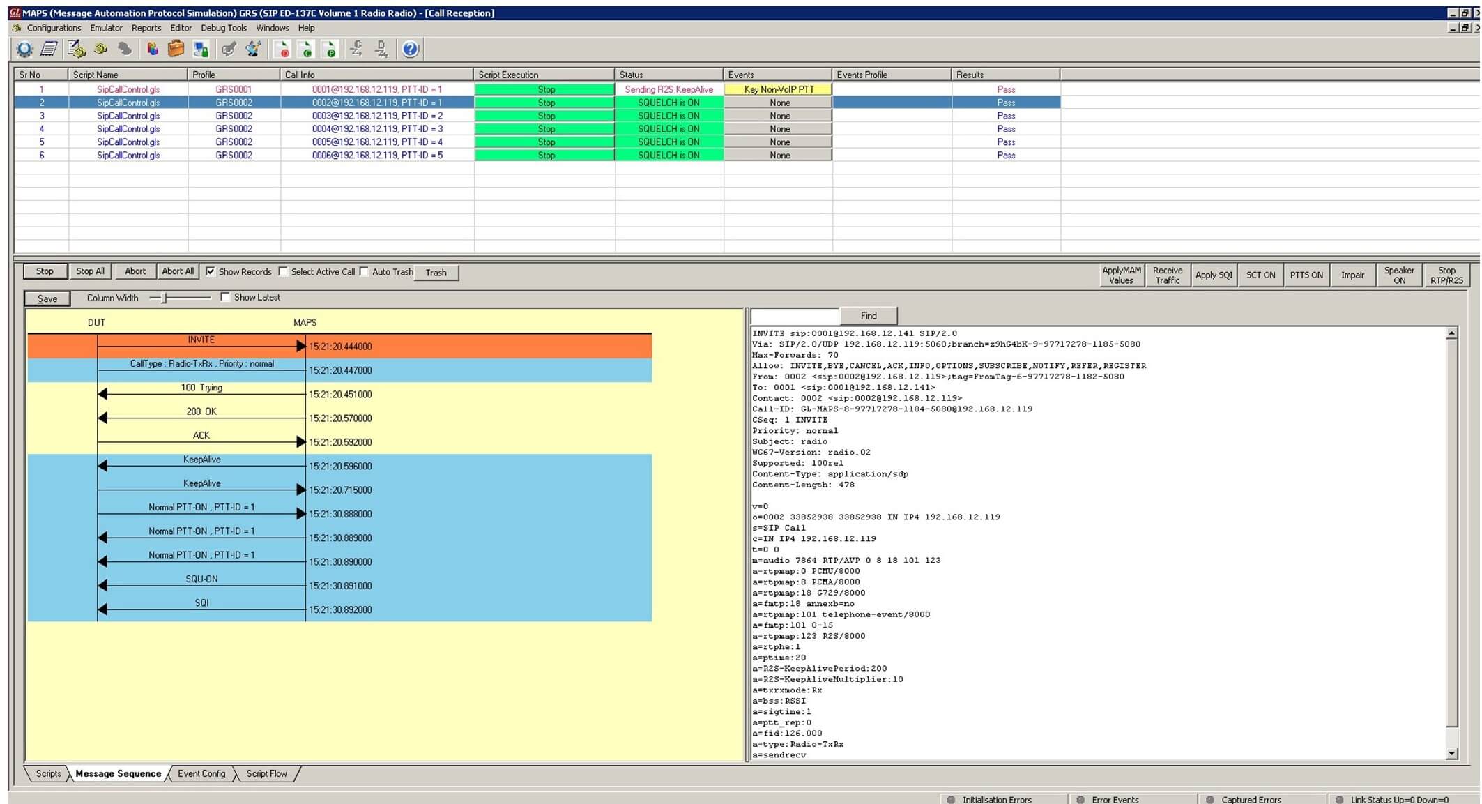
GRS endpoints simulated by MAPS™ ED-137 Radio supports simulation of non-VoIP source PTT Keying. User can simply apply “Key non-VoIP PTT” event on the selected Radio call at GRS. This will trigger GRS to send Normal PTT_ON confirmation with configured PTT-Id (60, 61 or 62) in RTP downstream header to all CWPs indicating that PTT from a non-VoIP source is being transmitted at GRS. PTT-Ids 60, 61 and 62 are reserved for non-VoIP sources. The below image shows the non-VoIP source PTT ON/OFF confirmations on the call graph.

Separated GRS
A Separated GRS group is formed by one Transmitter and one or more Receivers, all configured with same frequency F1.
Users can have one CWP connected to Transmitter(F1) and one or more CWPs connecting to a single Receiver (F1) or to multiple Receivers with same frequency F1
The following screenshot shows the emulation of Separated GRS.
Combined GRS
In case of Combined GRS (Tx + Rx), CWP establishes a RadioTxRx or Coupling session to a Transceiver. When PTT is keyed on this session Transceiver will loop back the received audio on the same session with PTT Type, PTT-Id set as received and Squelch bit on.
The following screenshot shows the emulation of Combined GRS.
Comparison
| MAPS™ ED-137 Radio Simulation | MAPS™ ED-137 Telephone Simulation | 
|---|---|
| 
 | 
 | 
Resources
Note: PCs which include GL hardware/software require Intel or AMD processors for compliance.
| Item | Air Traffic Management | 
|---|---|
| PKS118 | MAPS™ ED-137 Radio (Includes PKS107, & PKS102) | 
| PKS119 | MAPS™ ED-137 Telephone (Includes PKS102) | 
| PKS117 | MAPS™ ED-137 Recorder (Includes PKS102) | 
| PKS102 | RTP Soft Core for RTP Traffic Generation | 
| PKS107 | RTP EUROCAE ED137 | 



















