Newsletter: GL Announces MAPS™ Gn Gp
Interface Emulator
Welcome to a December 2012 issue of GL's Newsletter providing information and insight into our latest MAPS™ Gn Gp Interface Emulator software.
Overview
GL's MAPS™ Gn Gp Interface Emulator is an advanced protocol simulator/tester for SGSN & GGSN simulation over Gn, Gp interfaces that can simulate GPRS Tunneling Protocol (GTP) signaling & Mobile application traffic as defined in 3GPP TS 29.060. The tester supports functional testing, error tracking, regression testing, and load testing/call generation. It can run pre-defined test scenarios against GTP interface test objects in a controlled & deterministic manner.
MAPS™ Gn Gp Interface Emulator supports powerful utilities like Message Editor, Script Editor, and Profile Editor which allow new scenarios to be created or existing scenarios to be modified using GTP messages and parameters.
GL's MAPS™ Gn Gp software benefits Network Equipment Providers of SGSN, and GGSN entities, with -
- Accelerated time to market
- Reduced development costs
- Reduced project risk of internally-developed GTP applications
Call Generation
Call Generation option allows the user to initiate Control plane-signaling procedures such as Create, Update and Delete PDP Contexts etc using proper scripts and profiles. The profile allows necessary parameters of signaling messages to be changed during runtime.
The MAPS™ Gn Gp acts as SGSN and initiates the GTP signal flow by "Create PDP Context Request" to the DUT (GGSN). A GTP tunnel is created during the PDP context procedure. The SGSN receives "Request Accepted" message and PDP context is activated as shown in the figure below. Also, simulates the complete GTP signal flow as in the specification (TS 29.060 V9.2.0 (2010-03)).
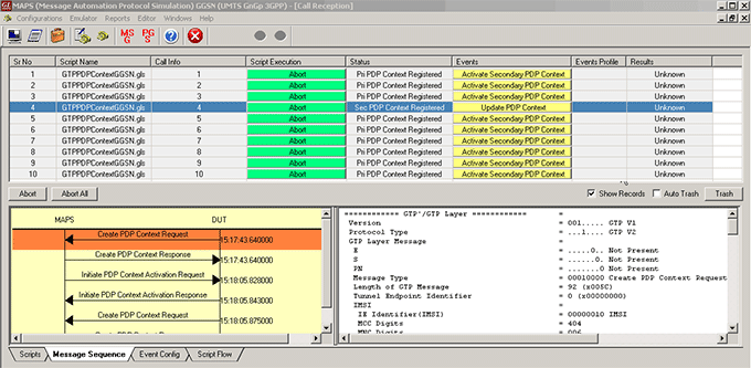
Call Reception
Signaling Procedures initiated from other entity can be automatically detected in call reception window by pre-setting the required scripts in the Incoming Call Handler window.
This test is performed to ensure that the MAPS™ Gn Gp (GGSN) on receipt of a "Create PDP Context Request" message from SGSN, sends a "Create PDP Context Response" message to activate PDP context. A GTP tunnel is created during the PDP context procedure.
Main Features
- Simulates SGSN and GGSN.
- Supports GTP Control plane.
- Generates hundreds of Control Signaling (Load Testing).
- Generates and processes GTP messages.
- Supports GTP Traffic (GTP User Plane Data) which includes: verification like BERT testing, HTTP traffic generation capability, GGSN can actually be connected to real IP network to simulate Gateway testing
- Insertion of impairments to create invalid messages.
- Supports customization of call flows and message templates using Script and Message editors.
- Supports scripted call generation and automated call reception.
- Script based & protocol independent software architecture.
- Provides Call Statistics and Events Status
Application
- Provides fault insertion, and erroneous call flows testing capability
- Functional testing, Regression testing and Conformance testing of network elements
- Ready scripts makes testing procedure simpler, less time consuming and hence time to market products
- QoS requests for greater or lesser bandwidth.
Call Statistics
MAPS™ supports Bulk Call Simulation and Stress/Load Testing capabilities through Load Generation feature. Load Generation helps users configure Stress/Load Testing parameters such as Call per second (CPS) or Busy hour call attempts (BHCA), Max Simultaneous Calls and Burst parameters.
All call handling scripts (irrespective of the type of the functions) are assessed by MAPS™ to provide statistical information about Total Calls, Active Calls, Completed Calls, Passed Calls, Failed Calls, and Simultaneous Calls/Sec (CPS), and Calls/Sec . It is also possible to characterize the statistical information under different groups of call handling scripts under a unique heading.
For comprehensive information on the application, you can refer to the MAPS™ Gn Gp Interface Emulator web page.



Back to Newsletter Index Page